Build Legs

Now it’s time to add legs.

Add Right Legs

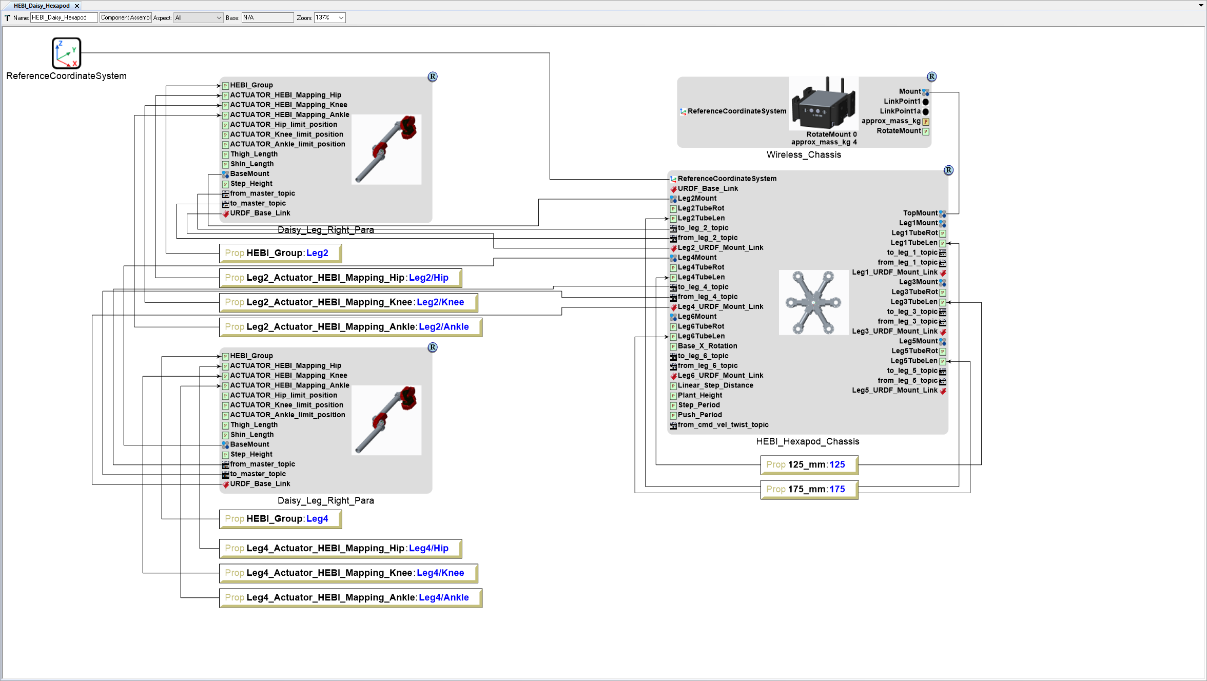
Add Leg 2

  1. Locate the GME Browser window.

  2. Right-click on the RootFolder > B_SubSystems > 2_Locomotion > 1_Leg > 3DOF > StepPush > Daisy_Leg_Right_Para Component Assembly and select Copy.

  3. Inside the HEBI_Daisy_Hexapod Component Assembly canvas, right-click and select Paste Special ‣ As Reference.

    ../../_images/hebi_daisy_hexapod_canvas_add_leg2.png

Connect Leg 2 to HEBI_Hexapod_Chassis

  1. Left-click Connect Mode on the Mode toolbar (alternative press Ctrl-2 to activate Connect Mode).

  2. Left-click the Daisy_Leg_Right_Para model’s BaseMount Connector port.

  3. Then left-click on the HEBI_Hexapod_Chassis model’s Leg2Mount Connector port.

  4. Left-click the Daisy_Leg_Right_Para model’s from_master_topic port.

  5. Then left-click on the HEBI_Hexapod_Chassis model’s to_leg_2_topic port.

  6. Left-click the Daisy_Leg_Right_Para model’s to_master_topic port.

  7. Then left-click on the HEBI_Hexapod_Chassis model’s from_leg_2_topic port.

  8. Left-click the Daisy_Leg_Right_Para model’s URDF_Base_Link port.

  9. Then left-click on the HEBI_Hexapod_Chassis model’s Leg2_URDF_Mount_Link port.

    ../../_images/hebi_daisy_hexapod_canvas_connect_leg2.png
  10. Left-click Edit Mode on the Mode toolbar (alternatively press Ctrl-1 to activate Edit Mode).

Set Leg 2 Parameters

  1. With the HEBI_Daisy_Hexapod Component Assembly canvas open, right-click on the canvas just below the HEBI_Hexapod_Chassis model and select Insert New Reference ‣ Property.

  2. Name the Property HEBI_Group.

  3. Set the Property Value to Leg2.

  4. Connect the HEBI_Group Property to the HEBI_Hexapod_Chassis model’s HEBI_Group Parameter port.

  5. Add a Property Leg2_Actuator_HEBI_Mapping_Hip with a Value of Leg2/Hip.

  6. Connect the Leg2_Actuator_HEBI_Mapping_Hip Property to the HEBI_Hexapod_Chassis model’s ACTUATOR_HEBI_Mapping_Hip Parameter port.

  7. Add a Property Leg2_Actuator_HEBI_Mapping_Knee with a Value of Leg2/Knee.

  8. Connect the Leg2_Actuator_HEBI_Mapping_Knee Property to the HEBI_Hexapod_Chassis model’s ACTUATOR_HEBI_Mapping_Knee Parameter port.

  9. Add a Property Leg2_Actuator_HEBI_Mapping_Ankle with a Value of Leg2/Ankle.

  10. Connect the Leg2_Actuator_HEBI_Mapping_Ankle Property to the HEBI_Hexapod_Chassis model’s ACTUATOR_HEBI_Mapping_Ankle Parameter port.

    ../../_images/hebi_daisy_hexapod_canvas_leg2_parameters.png

Add Leg 4

  1. Locate the GME Browser window.
  2. Right-click on the RootFolder > B_SubSystems > 2_Locomotion > 1_Leg > 3DOF > StepPush > Daisy_Leg_Right_Para Component Assembly and select Copy.
  3. Inside the HEBI_Daisy_Hexapod Component Assembly canvas, right-click and select Paste Special ‣ As Reference.

Connect Leg 4 to HEBI_Hexapod_Chassis

  1. Connect the Daisy_Leg_Right_Para model’s BaseMount Connector port to the HEBI_Hexapod_Chassis model’s Leg4Mount Connector port.
  2. Connect the Daisy_Leg_Right_Para model’s from_master_topic port to the HEBI_Hexapod_Chassis model’s to_leg_4_topic port.
  3. Connect the Daisy_Leg_Right_Para model’s to_master_topic port to the HEBI_Hexapod_Chassis model’s from_leg_4_topic port.
  4. Connect the Daisy_Leg_Right_Para model’s URDF_Base_Link port to the HEBI_Hexapod_Chassis model’s Leg4_URDF_Mount_Link port.

Set Leg 4 Parameters

  1. Add a Property HEBI_Group with a Value of Leg4.

  2. Connect the HEBI_Group Property to the HEBI_Hexapod_Chassis model’s HEBI_Group Parameter port.

  3. Add a Property Leg4_Actuator_HEBI_Mapping_Hip with a Value of Leg4/Hip.

  4. Connect the Leg4_Actuator_HEBI_Mapping_Hip Property to the HEBI_Hexapod_Chassis model’s ACTUATOR_HEBI_Mapping_Hip Parameter port.

  5. Add a Property Leg4_Actuator_HEBI_Mapping_Knee with a Value of Leg4/Knee.

  6. Connect the Leg4_Actuator_HEBI_Mapping_Knee Property to the HEBI_Hexapod_Chassis model’s ACTUATOR_HEBI_Mapping_Knee Parameter port.

  7. Add a Property Leg4_Actuator_HEBI_Mapping_Ankle with a Value of Leg4/Ankle.

  8. Connect the Leg4_Actuator_HEBI_Mapping_Ankle Property to the HEBI_Hexapod_Chassis model’s ACTUATOR_HEBI_Mapping_Ankle Parameter port.

    ../../_images/hebi_daisy_hexapod_canvas_leg4.png

Add Leg 6

  1. Locate the GME Browser window.
  2. Right-click on the RootFolder > B_SubSystems > 2_Locomotion > 1_Leg > 3DOF > StepPush > Daisy_Leg_Right_Para Component Assembly and select Copy.
  3. Inside the HEBI_Daisy_Hexapod Component Assembly canvas, right-click and select Paste Special ‣ As Reference.

Connect Leg 6 to HEBI_Hexapod_Chassis

  1. Connect the Daisy_Leg_Right_Para model’s BaseMount Connector port to the HEBI_Hexapod_Chassis model’s Leg6Mount Connector port.
  2. Connect the Daisy_Leg_Right_Para model’s from_master_topic port to the HEBI_Hexapod_Chassis model’s to_leg_6_topic port.
  3. Connect the Daisy_Leg_Right_Para model’s to_master_topic port to the HEBI_Hexapod_Chassis model’s from_leg_6_topic port.
  4. Connect the Daisy_Leg_Right_Para model’s URDF_Base_Link port to the HEBI_Hexapod_Chassis model’s Leg6_URDF_Mount_Link port.

Set Leg 6 Parameters

  1. Add a Property HEBI_Group with a Value of Leg6.

  2. Connect the HEBI_Group Property to the HEBI_Hexapod_Chassis model’s HEBI_Group Parameter port.

  3. Add a Property Leg6_Actuator_HEBI_Mapping_Hip with a Value of Leg6/Hip.

  4. Connect the Leg6_Actuator_HEBI_Mapping_Hip Property to the HEBI_Hexapod_Chassis model’s ACTUATOR_HEBI_Mapping_Hip Parameter port.

  5. Add a Property Leg6_Actuator_HEBI_Mapping_Knee with a Value of Leg6/Knee.

  6. Connect the Leg6_Actuator_HEBI_Mapping_Knee Property to the HEBI_Hexapod_Chassis model’s ACTUATOR_HEBI_Mapping_Knee Parameter port.

  7. Add a Property Leg6_Actuator_HEBI_Mapping_Ankle with a Value of Leg6/Ankle.

  8. Connect the Leg6_Actuator_HEBI_Mapping_Ankle Property to the HEBI_Hexapod_Chassis model’s ACTUATOR_HEBI_Mapping_Ankle Parameter port.

    ../../_images/hebi_daisy_hexapod_canvas_leg6.png

Add Left Legs

Add Leg 1

  1. Locate the GME Browser window.
  2. Right-click on the RootFolder > B_SubSystems > 2_Locomotion > 1_Leg > 3DOF > StepPush > Daisy_Leg_Right_Para Component Assembly and select Copy.
  3. Inside the HEBI_Daisy_Hexapod Component Assembly canvas, right-click and select Paste Special ‣ As Reference.

Connect Leg 1 to HEBI_Hexapod_Chassis

  1. Connect the Daisy_Leg_Right_Para model’s BaseMount Connector port to the HEBI_Hexapod_Chassis model’s Leg1Mount Connector port.
  2. Connect the Daisy_Leg_Right_Para model’s from_master_topic port to the HEBI_Hexapod_Chassis model’s to_leg_1_topic port.
  3. Connect the Daisy_Leg_Right_Para model’s to_master_topic port to the HEBI_Hexapod_Chassis model’s from_leg_1_topic port.
  4. Connect the Daisy_Leg_Right_Para model’s URDF_Base_Link port to the HEBI_Hexapod_Chassis model’s Leg1_URDF_Mount_Link port.

Set Leg 1 Parameters

  1. Add a Property HEBI_Group with a Value of Leg1.

  2. Connect the HEBI_Group Property to the HEBI_Hexapod_Chassis model’s HEBI_Group Parameter port.

  3. Add a Property Leg1_Actuator_HEBI_Mapping_Hip with a Value of Leg1/Hip.

  4. Connect the Leg1_Actuator_HEBI_Mapping_Hip Property to the HEBI_Hexapod_Chassis model’s ACTUATOR_HEBI_Mapping_Hip Parameter port.

  5. Add a Property Leg1_Actuator_HEBI_Mapping_Knee with a Value of Leg1/Knee.

  6. Connect the Leg1_Actuator_HEBI_Mapping_Knee Property to the HEBI_Hexapod_Chassis model’s ACTUATOR_HEBI_Mapping_Knee Parameter port.

  7. Add a Property Leg1_Actuator_HEBI_Mapping_Ankle with a Value of Leg1/Ankle.

  8. Connect the Leg1_Actuator_HEBI_Mapping_Ankle Property to the HEBI_Hexapod_Chassis model’s ACTUATOR_HEBI_Mapping_Ankle Parameter port.

    ../../_images/hebi_daisy_hexapod_canvas_leg1.png

Add Leg 3

  1. Locate the GME Browser window.
  2. Right-click on the RootFolder > B_SubSystems > 2_Locomotion > 1_Leg > 3DOF > StepPush > Daisy_Leg_Right_Para Component Assembly and select Copy.
  3. Inside the HEBI_Daisy_Hexapod Component Assembly canvas, right-click and select Paste Special ‣ As Reference.

Connect Leg 3 to HEBI_Hexapod_Chassis

  1. Connect the Daisy_Leg_Right_Para model’s BaseMount Connector port to the HEBI_Hexapod_Chassis model’s Leg3Mount Connector port.
  2. Connect the Daisy_Leg_Right_Para model’s from_master_topic port to the HEBI_Hexapod_Chassis model’s to_leg_3_topic port.
  3. Connect the Daisy_Leg_Right_Para model’s to_master_topic port to the HEBI_Hexapod_Chassis model’s from_leg_3_topic port.
  4. Connect the Daisy_Leg_Right_Para model’s URDF_Base_Link port to the HEBI_Hexapod_Chassis model’s Leg3_URDF_Mount_Link port.

Set Leg 3 Parameters

  1. Add a Property HEBI_Group with a Value of Leg3.

  2. Connect the HEBI_Group Property to the HEBI_Hexapod_Chassis model’s HEBI_Group Parameter port.

  3. Add a Property Leg3_Actuator_HEBI_Mapping_Hip with a Value of Leg3/Hip.

  4. Connect the Leg3_Actuator_HEBI_Mapping_Hip Property to the HEBI_Hexapod_Chassis model’s ACTUATOR_HEBI_Mapping_Hip Parameter port.

  5. Add a Property Leg3_Actuator_HEBI_Mapping_Knee with a Value of Leg3/Knee.

  6. Connect the Leg3_Actuator_HEBI_Mapping_Knee Property to the HEBI_Hexapod_Chassis model’s ACTUATOR_HEBI_Mapping_Knee Parameter port.

  7. Add a Property Leg3_Actuator_HEBI_Mapping_Ankle with a Value of Leg3/Ankle.

  8. Connect the Leg3_Actuator_HEBI_Mapping_Ankle Property to the HEBI_Hexapod_Chassis model’s ACTUATOR_HEBI_Mapping_Ankle Parameter port.

    ../../_images/hebi_daisy_hexapod_canvas_leg3.png

Add Leg 5

  1. Locate the GME Browser window.
  2. Right-click on the RootFolder > B_SubSystems > 2_Locomotion > 1_Leg > 3DOF > StepPush > Daisy_Leg_Right_Para Component Assembly and select Copy.
  3. Inside the HEBI_Daisy_Hexapod Component Assembly canvas, right-click and select Paste Special ‣ As Reference.

Connect Leg 5 to HEBI_Hexapod_Chassis

  1. Connect the Daisy_Leg_Right_Para model’s BaseMount Connector port to the HEBI_Hexapod_Chassis model’s Leg5Mount Connector port.
  2. Connect the Daisy_Leg_Right_Para model’s from_master_topic port to the HEBI_Hexapod_Chassis model’s to_leg_5_topic port.
  3. Connect the Daisy_Leg_Right_Para model’s to_master_topic port to the HEBI_Hexapod_Chassis model’s from_leg_5_topic port.
  4. Connect the Daisy_Leg_Right_Para model’s URDF_Base_Link port to the HEBI_Hexapod_Chassis model’s Leg5_URDF_Mount_Link port.

Set Leg 5 Parameters

  1. Add a Property HEBI_Group with a Value of Leg5.

  2. Connect the HEBI_Group Property to the HEBI_Hexapod_Chassis model’s HEBI_Group Parameter port.

  3. Add a Property Leg5_Actuator_HEBI_Mapping_Hip with a Value of Leg5/Hip.

  4. Connect the Leg5_Actuator_HEBI_Mapping_Hip Property to the HEBI_Hexapod_Chassis model’s ACTUATOR_HEBI_Mapping_Hip Parameter port.

  5. Add a Property Leg5_Actuator_HEBI_Mapping_Knee with a Value of Leg5/Knee.

  6. Connect the Leg5_Actuator_HEBI_Mapping_Knee Property to the HEBI_Hexapod_Chassis model’s ACTUATOR_HEBI_Mapping_Knee Parameter port.

  7. Add a Property Leg5_Actuator_HEBI_Mapping_Ankle with a Value of Leg5/Ankle.

  8. Connect the Leg5_Actuator_HEBI_Mapping_Ankle Property to the HEBI_Hexapod_Chassis model’s ACTUATOR_HEBI_Mapping_Ankle Parameter port.

    ../../_images/hebi_daisy_hexapod_canvas_leg5.png ../../_images/creo_preview_4.png